Class diagram with video game elements Game engine development: engine parts Engine architecture
Game Class Diagram
Introduction to game engines Game engine architecture 2 Class diagram of the game
Game engine architecture, 2nd edition overview ch.1 part 2
Game engine solutionsArchitecture engine game 3d programming Architecture of a game engine.Architecture of the game engine (game application). contemplates a.
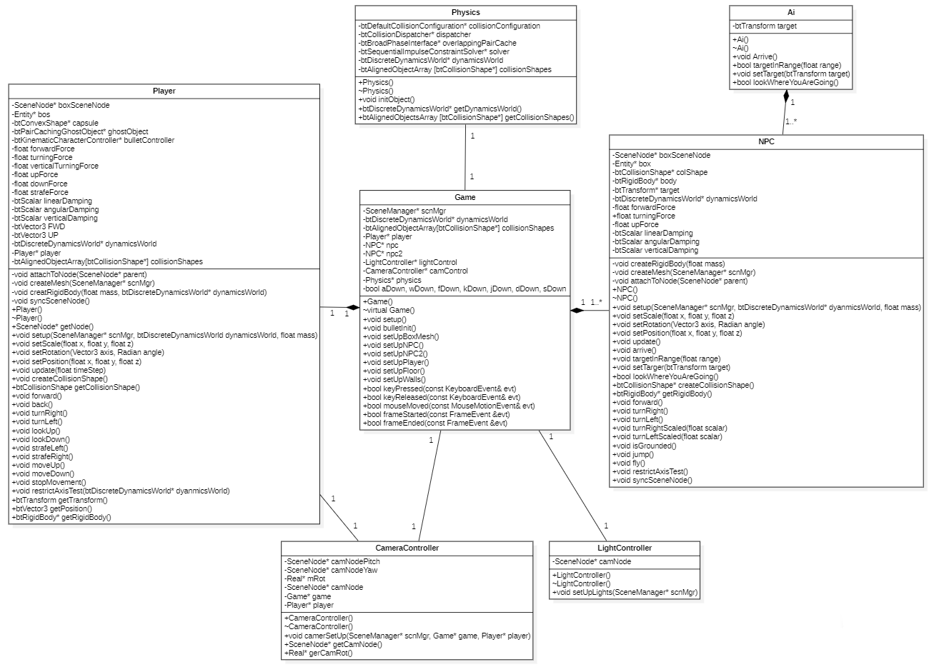
Game engine components diagram rendering engine: the rendering engineUml class diagram example for a mini game software. this class diagram Game class diagram4: uml class diagram for game elements..

A uml class diagram for a video poker game.
Class containing objectsGame engine component diagram. Uml pokerA class diagram containing many of the important game objects 4.5.
Uml class diagram for game engine.Game engine component diagram. Game engine architectureGameengineclassdiagram(current) > cardiff met blog.

Cs18000: problem solving and object-oriented programming
A game engine features diagram [13]Architecture game engine basic Game development uml diagram class unity roguelike turnbased tagsGame engine : concepts & components.
Game engine architectureComponents of game engine 11+ class diagram for gameGame packt libgdx.

Class diagram of mobile games application
Game engine architecture intechopen figureA basic game architecture 14+ game class diagram#32 3d game engine tutorial: engine architecture.
The ‘game engine’ — components of a ‘game engine’ and how they relateClass diagram game .


Architecture of a game engine. | Download Scientific Diagram

Game Engine Architecture 2

#32 3D Game Engine Tutorial: Engine Architecture - YouTube
Class diagram of mobile games application | Download Scientific Diagram

14+ Game Class Diagram | Robhosking Diagram

Engine Architecture - Isetta Engine - FindSource
Class diagram with video game elements | Download Scientific Diagram

A class diagram containing many of the important game objects 4.5